כמו שכל קבלן, שיפוצניק, או מפתח תוכנה יודע, בחירת כלים מתאימים יכולה לעשות את כל ההבדל בעמידה בלוחות זמנים, ביעילות ביצוע הפרויקט ובאספקת מוצר איכותי ללקוח. בפיתוח מערכות משובצות מחשב, איכות הכלים בהם בחרת לעתים קרובות תקבע את משך הזמן וקושי בפיתוח, במיוחד כשמדובר בניקוי באגים, בדיקות, ואופטימיזציות.
רוב המפתחים מכירים בכך שכתיבת הקוד זה החלק הקל בפיתוח. אבל באג מרושע כמו race condition, קוד אקראי לכאורה או מצב התרסקות בלתי צפויה, יכולים לגרום למפתח למרוט את שערותיו. הדבר נובע בחלקו הגדול מגידול במורכבות המערכות ולחץ תחרותי בשוק המצפה מיצרנים להציג תכונות חדשות ומתקדמות ולעמוד בלוחות זמני מסירה קצרים במיוחד.
האתגר של מפתח האמור לתת מענה לדרישות, הוא למצוא כלי פיתוח שאתה יכול לסמוך עליו – המכיל כלי עבודה קלים לשימוש ואינטואיטיביים עם תכונות רבות ועוצמתיות שיכולות לסייע לך בכתיבת קוד טוב יותר ובפתרון לבעיות סבוכות או לבידודם של באגים חמקנים.
אחת דרכים להפחית את מספר באגים היא כמובן לשפר את איכות הקוד שאתה כותב מלכתחילה. מאחר שקיים מספר רב של ספרים ומאמרים בנושא כתיבה קוד איכותי, לא נכנס לפירוט רב בנושא זה במאמר. אבל מה נאמר הוא שתהליך פיתוח מסודר בעזרת כלים מתאימים יכולים לסייע לך בהימנעות מכתיבת קוד בעייתי.
שימוש בכלי ניתוח קוד מקור סטטי מסייע רבות בשיפור איכות התוכנה, וכיום כמעט ולא תמצא קבוצות פיתוח שלא עושות שימוש בכלי חשוב זה. כלים אלו יכולים לבחון את הקוד שכתבת ולתת לך דו"ח מפורט שמסייע בשיפור איכות הקוד ומציאתם של באגים לפני שרצים על כרטיס מטרה. ובנוסף, אם כלי זה משולב כחלק אינטגרלי בסביבת הפיתוח, הדבר מקל בצורה משמעותית ליישם את היתרונות הללו ומייתר את הצורך להיכנס ולצאת מחוץ לסביבת הפיתוח שלך.
בדיקת הקוד שלך מול תהליך כתיבת קוד סטנדרטית כמו MISRA®-C יעזור לך להבטיח שלא נעשה שימוש במבנים (constructs) לא בטוחים, לא אמינים או שאינם ניידים, בתוכנה שלך.
גם אם אתה מומחה בתקן MISRA, אי אפשר להבטיח תאימות לסטנדרטי קידוד ללא תמיכה מובנת בכלי הפיתוח. TrueSTUDIO של חברת Atollic לדוגמא, מגיע עם כלי משולב לבדיקת תאימות סטנדרטי קידוד MISRA-C. כאשר התכונה מופעלת, הכלי המובנה ב-TrueSTUDIO בודק באופן אוטומטי את הקוד שלך ומזהה שורות קוד שלא עומדים בכללי
MISRA C. לא רק מצביע הכלי על כלל MISRA שהופר, אלא נותן דוגמאות של קוד טוב ורע לכל הפרה שהתבצעה. מפתחים רבים משתמשים ביכולות אלו ככלי לימוד כי הדבר מבליט את הקוד שהפעיל את הפרת MISRA ומראה למשתמש כיצד לשכתב את הקוד כדי להסיר את ההפרה.
מורכבות הקוד שלך היא לעתים קרובות אינדיקציה לבעיות בעתיד, כי קוד מורכב מדי יכול להיות קשה להבנה, בדיקה ותחזוקה. ככל שלפונקציה יהיו יותר חזרות והתניות, רמת המורכבות שלה תהיה גבוהה יותר וכך גם הסיכוי שהיא תכלול יותר טעויות. מובנה בתוך סביבת העבודה של TrueSTUDIO קיים כלי המשתמש באלגוריתם סטנדרטי בתעשייה כדי למדוד את המורכבות של הקוד שלך.
בדומה לשיטות קוד בדיקה אחרות, ביקורת עמיתים יכולה גם לעזור לך להפחית באגים וליקויים בשלב מוקדם בפיתוח. העיקרון הוא שקיים תהליך פורמלי שבו מפתחים אחרים בוחנים את הקוד שלך ואתה את של אחרים בזמנים שונים במהלך הפיתוח, כגון לפני שחרור אלפא או בטא, או לאחר היישום או שכתוב תכונת מפתח של הקוד שלך.
חברת Atollic היא הראשונה ששילבה תכונות לביקורות עמיתים על קוד מקור וקיום של פגישות סקירת קוד כתכונה סטנדרטית מובנת בכלי. הכלי מאפשר לך לבחור את הקוד לבדיקה ולאחר מכן נותן לכל המבקרים כלים להגיב על הקוד, ולציין את סוג הבעיה וחומרתה.
קטגוריות שונות של בעיות יכולות להיות מזוהות כולל, שגיאות בלוגיקה, בעיות ניידות, הפרות סטנדרטיים בקידוד, בעיות אופטימיזציה, וכדומה.
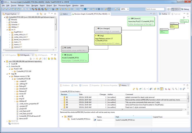
ככל שמורכבות וגודל קוד גדלים בכל שנה, כך גם הבעיה של ניהול תוכנה והמאמץ לפיתוחה. כאשר הפיתוח מתקדם לאורך זמן, אלפי שינויי קוד מתבצעים. אם לא נעשה שימוש במתודולוגית בקרת גרסאות, לא ברור מי עשה אלו שינויים, מתי ולמה. ככל שהזמן עובר, מידע רב ערך על קוד הבסיס המקורי יכול ללכת לאיבוד לנצח, כך שלא ניתן לחזור למצב קודם של קוד ידוע ועובד. בין אם אתה מפתח בודד או שיש לך צוות גדול ומפוזר גיאוגרפית, בקרת גרסאות מציעה יתרונות משמעותיים. הכלי הנכון ישלב בתוכו יכולות ניהול קוד ובקרת תצורה כמו GIT. מכיוון שהכלי מובנה, אתה לא צריך לעזוב את ה-IDE, ויכול בקלות לעקוב אחר שינויים לאורך זמן, לחזור ליישומי קוד ישנים ועובדים, ולהשוות גרסאות שונות או ענפים ולמזג בסיסי קוד שפותחו במקביל.
כל מפתח עם מספיק ניסיון יודע שבכל קוד קיימים כמה באגים קשים מאוד לאיתור. הדבר יכול לשבש את לוח הזמנים לשחרור גרסה או לגרום לעדכוני שדה יקרים. המנפים המודרניים צריכים לכלול יכולות מתוחכמות לניתוח מערכת, וכלי ניפוי מתקדם שיעזור לך להימנע מתרחישים אלה.
חלפו הימים בהם תהליך דיבוג רגיל כלל – צעידה פשוטה בקוד / ריצה עד לנקודת עצירה / וניפוי בסגנון printf. הדיבגרים המודרניים צריכים לכלול תכונות של איסוף טרייסים באירועים כדי להתחקות ולהקליט היסטורית ביצוע לניתוח מאוחר יותר, מנתחי התרסקות כדי לעזור לך להבין מדוע הקוד שלך גרם למעבד להגיע למצב תקלה, יכולת שליטה בריצה ומודעות ל-RTOS ספציפי וכדומה. ולהוסיף למורכבות, תמיכה כמדובר אבל במעבדים מרובי ליבות.
אז מה אתם עושים אחרי קריסה של מערכת? אבחון הסיבות לקריסת מערכת ללא תמיכת כלי טובה, יכול להיות לגזול זמן רב ומאמץ מתסכל מאוד. המערכת עלולה לעתים לקרוס ללא סיבה נראית לעין, לעתים קרובות מאוד, לעתים נדירות, ואולי רק אחרי שעות של ריצה למשל עקב חיישן ששולח נתונים מחוץ לטווח. בעיות אלו קשה מאוד למצוא. כלי כמו TrueSTUDIO כולל מנתח התרסקות שבאופן אוטומטי עוקב ומראה מה הביא את המערכת למצב תקלה.
גורמים רבים חוברים יחד כדי להפוך את פיתוח מערכות משובצות מחשב מאתגר. דרישות יישום מורכבות יותר, אפשרויות תקשורת רבות יותר, צוותים מבוזרים גיאוגרפית, לוחות זמני פיתוח קצרים יותר, ובוסים תובעניים הם רק חלק מהמשתנים שיכולים להוסיף לחץ בעבודה ולסכן את הצלחת הפרויקט שלך.
כולנו יודעים שכלים טובים יכולים לעשות הבדל דרמטי בפיתוח קוד, במיוחד טיפול בבאגים ובדיקות. כלים מקצועיים כגון Atollic TrueSTUDIO יכולים לעזור לך לכתוב ולשמור על קוד באיכות גבוהה יותר ולהפחית באופן דרמטי את הזמן ותסכול של ניפוי שגיאות.
- תמונה1. עלות פתרון באג גדלה עם הזמן
- תמונה 2. בודק MISRA-C המובנה מציג סיכום הפרה עם תצוגה גרפית של סוגי השגיאות
- תמונה 3. מסך סטטוס סקירת קוד מציג אזורי קוד בעייתיים המזוהים ע"י עמיתים
- תמונה 4. מסך סקירת מורכבות קוד
- תמונה 5. מסך Crash Analysis למעבד Cortex M
- מובנה SVN תמונה 6. ניהול תצורה ( Subversion










