
מאת: גולייאלמו סירנה ווינוד פליאקרה, טקסס אינסטרומנטס
תקציר
הרכשת נתונים מקבילית, באמצעות ריבוי מקלטים של מערך פאזות, הפכה להיות טכניקה מבוססת בדימות תהודה מגנטית (MRI). דימות MRI מקבילי מאפשר למשתמש להפיק מידע מרחבי נוסף, אשר בסיכומו של דבר מוביל לזמני הרכשה קצרים יותר, לרזולוציה טובה יותר, לשדה ראייה רחב ולאיכות תמונה חדה יותר.
כיום, בדיקה של הגוף כולו יכולה להיות כרוכה בעד 76 שרשרות מקלטים, והמגמה הנוכחית הרווחת בתעשייה, היא להגדיל את מספר הערוצים אפילו עוד יותר. האינטגרציה הגבוהה הזו של פונקציות אנלוגיות בעלות ביצועים גבוהים תמלא תפקיד עיקרי בפתרון הדרישות של תכנוני מערכות MRI מקביליות. מאמר זה מציג את פשרות התכנון במגמות הארכיטקטורה של מקלטי MRI קומפקטיים.
דימות תהודה מגנטית
דימות תהודה מגנטית (MRI) היא סוג של סריקה מתקדמת ובלתי פולשנית, המבוססת על העיקרון של תהודה מגנטית גרעינית (NMR). בדומה למחוג במצפן שמתיישר עם השדה המגנטי של כדור הארץ, גרעיני אטומים מסוימים בגוף פועלים כמגנטים קטנים, וכאשר מציבים אותם בתוך שדה מגנטי חזק (Bo) הם מתיישרים לשדה בספין שלהם.
גרעיני אטומים רבים (במצב של אנרגיה נמוכה) מתיישרים לכיוון של Bo, בעוד שמספר קטן יותר של גרעינים (הנתונים במצב אנרגיה גבוהה) מתיישרים בכיוון ההפוך לו. מאחר שחלק גדול מגוף האדם הוא מים ושומן, ושניהם כוללים אטומי מימן, מכשירי MRI השכיחים ביותר מכוונים אל פרוטוני 1H. אם תופעל אנרגיה אלקטרומגנטית נכונה, פרוטונים מסוימים יבלעו את האנרגיה ויעברו ממצב נמוך למצב גבוה (עירור). כמות האנרגיה והתדר הנדרשים תלויים בעוצמה של השדה המגנטי ובסוג הגרעיני האטומים. עבור מימן, התדר הוא 42.58 מגה-הרץ לטסלה. מכשירי MRI מיוצרים עם ערכי Bo החל מ-0.25 טסלה עד 7 טסלה, כאשר 1.5 טסלה ו-3 טסלה משמשים באופן השכיח ביותר במכשירי MRI רפואיים.
אות העירור מתבסס על רצף מורכב של אותות בתדר רדיו (RF), שמיועד לספק את ניגוד התמונה הרצוי. את האותות מפעילים בעזרת סלילי אנטנה מכוונים שנמצאים בקרבת המטופל.
כאשר שידור האותות בתדר רדיו מופסק, הפרוטונים המעוררים חוזרים למצב של אנרגיה נמוכה (התרגעות-Relaxation), על ידי פליטת אנרגיה באותו תדר תהודה. מקלט ה-MRI קולט את אותות פליטת הרגיעה הזו וממיר אותה לנתונים ספרתיים מורכבים עבור עיבוד תמונה מתקדם.
כדי לאתר במדויק את המיקום המרחבי של הפליטה הדרוש ליצירת תמונה דו-ממדית או תלת-ממדית, עוצמת השדה המגנטי משתנה בנקודות שונות של הגוף באמצעות סלילי הגרדייאנט. באופן כזה, מיקומים שונים נתונים לעוצמת שדה מגנטי שונה והתדר והפאזה של הפליטה מתייחסים במדויק למיקום מסוים במרחב.
דימות MRI מקבילי
כמות הנתונים הנדרשים ליצירה של תמונת איכותית יכולה להיות משמעותית ומהירות יצירת התמונה היא אחד הפרמטרים החשובים בעת ביצוע בדיקת MRI רפואית. על מנת לשפר את זמן ההרכשה, מכשירי MRI מודרניים משתמשים בטכניקות של הרכשה מקבילית שבהן, האנטנות המקומיות מאורגנות סביב גופו של המטופל בתצורה של מערך פאזות. לתצורה זו קוראים לעתים קרובות “סלילים משטחיים”.
כל סליל משטחי מחובר לשרשרת של מקלטים ייעודית, שבה אותות הת”ר עוברים עיבוד באופן מקבילי. אלגוריתמי תוכנה מורכבים מפיקים מידע מרחבי נוסף ממערך האנטנות ומרכיבים מחדש את האותות מערוצים מרובים, כאשר בכך הם מקטינים באופן ניכר את זמן הרכשת התמונה. סריקה מהירה יותר מקצרת את זמן הבדיקה של המטופל ומגדילה את התפוקה המתקבלת.
דימות מקבילי משפר את שדה הראייה (FOV). המקלט היחיד מכסה רק חלק קטן משדה הראייה כולו. את הנתונים המגיעים מכל המקלטים אפשר לשלב יחד, כדי ליצור תמונה מלאה של שדה הראייה. אפשר להשיג יחס אופטימלי של אות לרעש (SNR) בעזרת הטכנולוגיה של ערוצים מרובים. סלילים משטחיים רגישים יותר לאות בקרבתם או בשדה הראייה שלהם, ורגישים פחות לרעש המגיע מחלקים אחרים של גוף המטופל.
מספר האלמנטים המשמשים במכשירי סריקת MRI מודרניים יכול להגיע עד 76, ומספר הערוצים במכשירי סריקה מהדור הבא צפוי לגדול. גם כאשר משתמשים בדימות מקבילי, כל מקלט MRI חייב להמשיך לשמור על יחס אות לרעש (SNR) הגבוה ביותר האפשרי.
מקלט MRI
המאפיינים של אות MRI תלויים בכמה פרמטרים: העוצמה של האות מספקת מידע לגבי צפיפות הפרוטונים, התדר והפאזה מספקים את המיקום, והמדידה של זמני התרגעות מבדילה בין רקמות שונות. המאפיינים העיקריים של אות MRI בסליל של אנטנת המקלט מתוארים בטבלה 1 שמופיעה בהמשך.
התדר המרכזי של האות יכול להיות בין 10 מגה הרץ ל- 300 מגה הרץ, בתלות בעוצמות שדה Bo השונות.
רוחב הפס של האות משתנה עם העוצמה של שדה הגרדיאנט ועם שדה הראייה שנבחר. כיום, לסלילי גרדיאנט אופייניים יש יכולת להפיק גרדיאנטים שבין 10 מילי-טסלה למטר לבין 100 מילי-טסלה למטר, שמתאימים לרוחב פס מרבי של אות, של 1.6 מגה הרץ בערך.
האתגר בהרכשת אות MRI הוא להשיג תמונות באיכות גבוהה. נושא זה נסוב בעיקר סביב הדיוק של עיבוד האותות הכולל. למקלטי MRI יש רעש נמוך במיוחד, יחס אות לרעש גבוה וטווח דינמי (DR) גבוה. רמת הת”ר באנטנה נמוכה והאות המינימלי הניתן לאבחון קרוב לרצפת הרעש התרמי, שהיא להרץ בטמפרטורת החדר.
ספרת הרעש (NF), שמודדת את הפגיעה ביחס אות לרעש שנלוות לפעולת המקלט, מוגדרת בראש ובראשונה על ידי הבלוק הראשון של השרשרת: הקדם-מגבר. לקדם מגברים שקיימים עבור מערכות MRI יש ספרת רעש שהיא פחות מ- . הם מתוכננים להקטין את יחס האות לרעש בפחות מאשר חמישה אחוזים. יחס האות לרעש של הבלוקים האחרים בשרשרת הקליטה, כולל הממיר מאנלוגי לספרתי (ADC) נותר ערך חשוב במפרט.
בתנאים מסוימים, עוצמת האות באנטנה יכולה להגיע ל- . על קדם המגבר להיות ליניארי מאוד ונקודת הדחיסה (compression point) שלו, שהיא , גדולה יותר באופן אופייני מעוצמת אות MRI המרבי. עבור תנאי עבודה כלשהם, קדם מגבר טוב של MRI צריך להיות בעל פחות מאחוז אחד של אי ליניאריות. לאחר הקדם מגבר, אות הת”ר עובר עיבוד בדרכים שונות, בתלות בבחירות המבנה המסוימות של יצרני ציוד המקור (OEM).
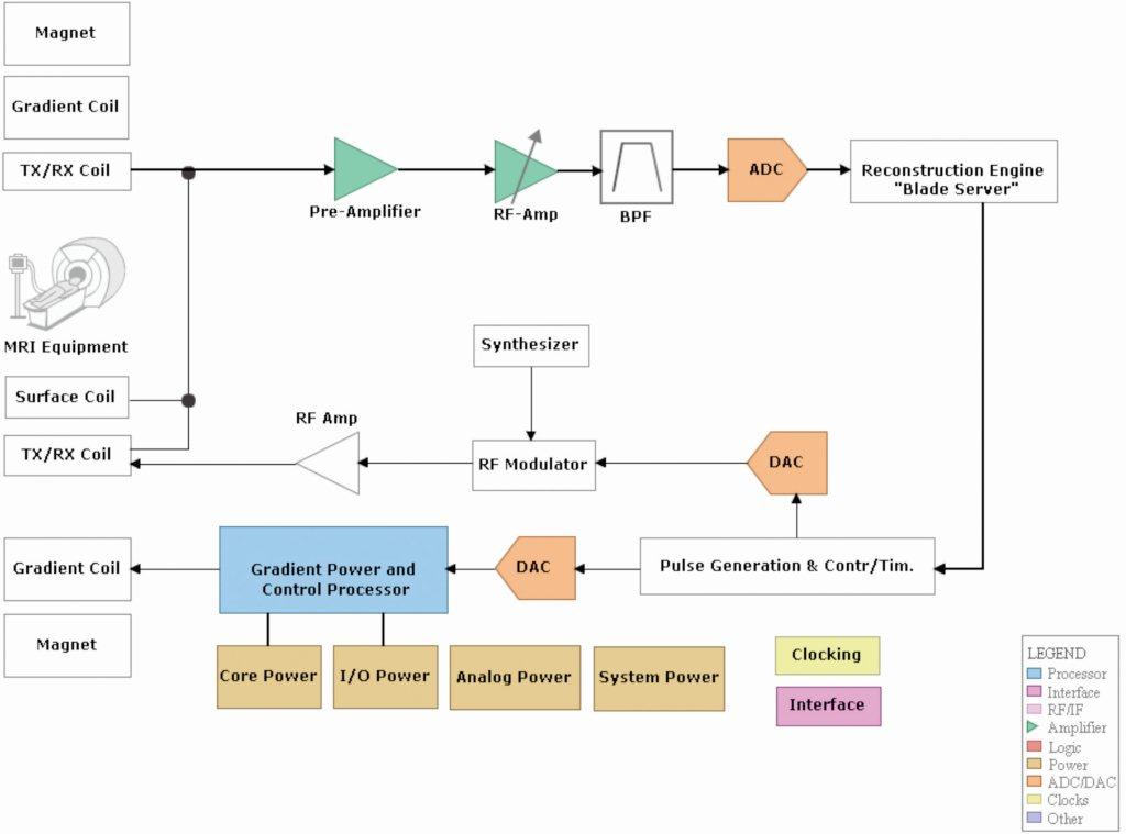
מערכות מסורתיות, שמוצגות באיור 1, משתמשות במקלט הטרודיין עם ערבלים ממירים-מורידים. הערבל מתרגם את פס אות ת”ר לתדר נמוך יותר בהרבה על ידי הכפלתו באות של מתנד מקומי. ההמרה לנתונים ספרתיים נעשית בפס הבסיס במקום שכל הדרישות מתדר הדגימה של הממיר מאנלוגי לספרתי וממסנן החלקת שינון (anti aliasing) מתונות יותר.
חיסרון גדול של מקלט מסוג הטרודיין הוא שבנוסף לאות הרצוי, הוא ממיר בדרך כלל בהורדה גם את הרעש הבלתי רצוי של תדר התמונה אל הפס הבסיסי, בכך הוא מקטין, בסיכומו של דבר, את היחס הקיים של האות לרעש. על מנת לדכא את רעש התמונה ב- לפחות, מקלטי הטרודיין משתמשים במסנני דחיית תמונה (גל משטח אקוסטי – SAW או מהוד LC ברכיבים בדידים מסדר גבוה) או בערבלים מורכבים לדחיית תמונה, אשר להם יש השפעה על ביצועי הרעש, על המקום במעגל ועל צריכת ההספק.
בעזרת הזמינות של ממירים מאנלוגי לספרתי בעלי ביצועים גבוהים, יש כמה מערכות MRI חדשות שמתוכננות לבצע באופן ישיר דגימה של האות בת”ר, כפי שנראה באיור 2. מגברי ת”ר בעלי רוחב פס רחב משולבים עם ממירים מאנלוגי לספרתי בעלי רזולוציה גבוהה (של 14 סיביות או יותר) ובעלי קצב דגימה גבוה (100 מגה דגימות בשנייה או יותר), יכולים לבצע באופן ישיר דגימה של אות ת”ר הנכנס.
דגימה ישירה מחליפה בהדרגה את מקלטי הטרודיין מפני שהיא מבטלת את הצורך בערבלים אנלוגיים ובמסננים לדחיית תמונה, ולכן היא מקטינה באופן חלקי את הגודל הפיסי של המקלט. כמובן, שבארכיטקטורה זו כרוכות פשרות תכנון מרובות, כמו למשל הצורך במגברים לתדר גבוה ובמסננים מעבירי פס (BPF), כדי לבטל את השינון של האות.
צריכת הספק וגודל פיסי נחשבים למגבלות חשובות במערכות MRI שתוכננו לאחרונה. העברת המערכת האלקטרונית של המקלט קרוב יותר לאזור הסלילים מבטלת את הצורך בכבלי קואקס ארוכים ומגושמים, שעוברים מהיציאות של קדם המגבר אל הכניסות של המקלט. בתוך אזור הסלילים, הנפח הזמין עבור המערכת האלקטרונית והיכולת לפזר את החום מופחתים אף הם.
תכונה שלישית חשובה, עבור רכיבים שמותקנים קרוב יותר אל אזור הסלילים היא התאימות המגנטית, או הפרעות שדה Bo. כל חומר פרו מגנטי ברכיב האלקטרוני מוסיף ארטיפקט (תופעות לא רצויות בדימות) אל תוך התמונה ולכן, הרכיבים חייבים להיות לא מגנטיים.
דוגמה טובה של ממיר קומפקטי מאנלוגי לספרתי בעל רזולוציה גבוהה עם צריכת הספק נמוכה ורמה גבוהה של אינטגרציה אפשר לראות ברכיב ADS5263, ממיר אנלוגי לספרתי שפועל ב-16 סיביות, בארבעה ערוצים, ל-100 מגה דגימות בשנייה, עם צריכת הספק של 380 מילי-וואט לערוץ ויציאות LVDS כפולות, שמוצג באיור 3.
בהתבסס על ארכיטקטורת צינור עיבוד נתונים (pipeline), ממיר אנלוגי לספרתי זה שפועל ברזולוציה גבוהה, מתוכנן לספק ביצועי יחס אות לרעש גבוהים מאוד עם יציאות של 4 וולט משיא לשיא בטווח המלא שלו. ההתקן מספק יחס אות לרעש של (ביחס לטווח המלא) עד לתדר כניסה של 10 מגה-הרץ, ויחס אות לרעש טוב יותר מ- עד לתדר כניסה של 65 מגה–הרץ.
הממיר מאנלוגי לספרתי שפועל ב-16 סיביות מורכב מדרגה ראשונה בעלת רעש נמוך ולאחריה שאר הדרגות היוצרות ממיר מאנלוגי לספרתי ל-14 סיביות. להתקן יש גם מצב של הספק נמוך ב-14 סיביות, שבו הדרגה הראשונה של 16 סיביות נמצאת במצב כבוי. במצב זה החלק פועל כממיר אנלוגי לספרתי של 14 סיביות, וצורך מחצית ההספק כמעט מזה הנצרך במצב של ממיר אנלוגי לספרתי של 16 סיביות. המצב של 14 סיביות תומך באות כניסה בשל 2 וולט בטווח המלא, עם יחס אות לרעש אופייני של וצריכת הספק של 195 מילי-וואט לערוץ.
את הרכיב ADS5263 אפשר להעביר באופן דינמי בין שני מצבי הרזולוציה. תכונה זו מאפשרת למערכות להשתמש באותו חלק במצב של ביצועים גבוהים (ממיר מאנלוגי לספרתי ל-16 סיביות) ובמצב הספק נמוך (ממיר מאנלוגי לספרתי ל-14 סיביות).
ארבעת הערוצים נתונים במארז QFN קומפקטי לא מגנטי של מ”מ, ומאפשרים בכך אינטגרציית מערכות בצפיפויות גבוהות ותאימות מושלמת עם מערכות MRI בעלות שדות חזקים, שהן שכיחות מאוד בימים אלו.
סיכום
כמות הערוצים במקלטי MRI מקביליים גדלה במהירות. התכנון של מקלטי MRI מודרניים יהיה תלוי באינטגרציה היעילה של פונקציה אנלוגית בעלת ביצועים גבוהים, כמו למשל, ממיר מאנלוגי לספרתי, שבה עקבת המעגל וצריכת ההספק נחשבים לתכונות מפרט עיקריות, עם רזולוציה גבוהה, יחס אות לרעש גבוה וקצב דגימה גבוה.








